7张思维导图教你理清退税减税政策!
01
制造业中小微企业延缓缴纳部分税费思维导图

为帮助企业纾困解难,促进企业创新发展,延缓制造业中小微企业部分税收优惠政策期限。
02
小微企业“六税两费”减免政策思维导图

为进一步支持小微企业发展增值税小规模纳税人、小型微利企业和个体工商户减征“六税两费”。
03
服务业困难行业思维导图

为促进服务业领域困难行业恢复发展,支持服务业提质增效。
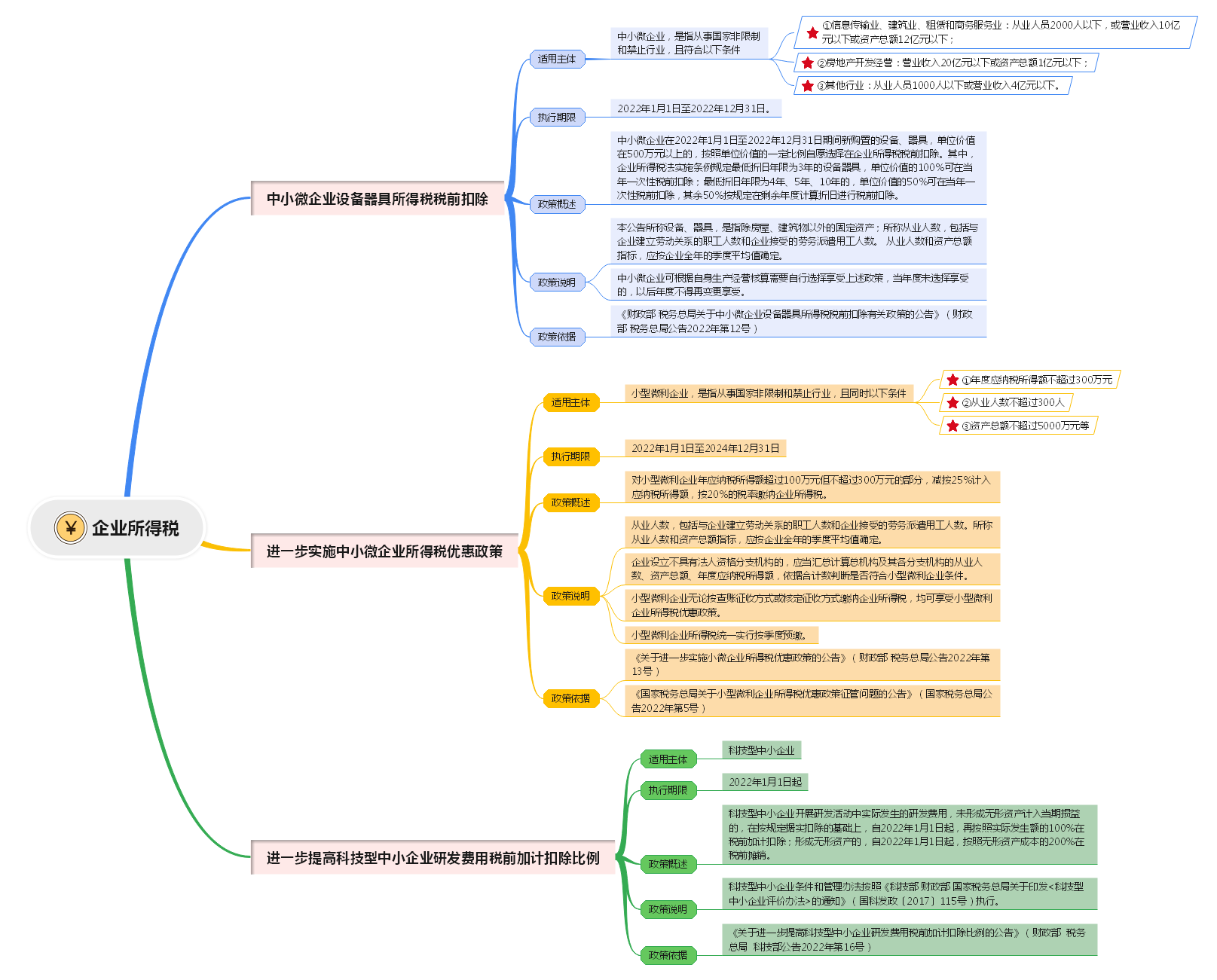
04
企业所得税思维导图

为促进中小微企业创新升级,持续激发市场主体活力,加大中小微企业税前扣除力度。
05
增值税期末留抵退税思维导图

为支持小微企业和制造业等行业发展,提振市场主体信心,进一步加大增值税期末留抵退税实施力度。
06
小规模纳税人免征增值税思维导图

进一步支持小微企业发展,对增值税小规模纳税人免征增值税。
07
个人所得税思维导图

完善三孩生育政策配套措施,将3岁以下婴幼儿照护费用纳入个人所得税专项附加扣除,发展普惠托育服务,减轻家庭养育负担。
来源:青岛税务
| 北京 010-82330080 | 天津 022-59082800 | 内蒙古 0471-3911905 | 新疆 0991-2692313 |
| 大连 0411-84113979 | 河北 0311-68023336 | 山西 0351-2475100 | 陕西 029-89652843 |
| 江苏025-66165230 | 安徽 0551-65285788 | 湖北 027-88864648 | 湖南 0731-85581096 |
| 重庆 023-68813296 | 广西 0771-2368233 | 福建 0591-88112295 | 云南 0871-65357558 |
| 江西 0791-86585919 | 广东 020-66380098 | 甘肃 0931-2683791 | 宁夏 0951-3913499 |
| 贵州 0851-85986991 | 珠海 0756-6882280 | 深圳 0755-86703726 | 吉林 0431-81967399 |
| 青岛 0532-80914799 | 苏州 0512-81887380 | 河南 0371-67770586 | 海南 0898-68560672 |
| 辽宁 024-66892810 | 山东 0531-62331808 | 浙江 0571-89715374 | 四川 028-85954885 |
| 黑龙江 0451-82515139 | |||



新用户扫码下载







新用户扫码下载