扫码下载APP
及时接收最新考试资讯及
备考信息
为了进一步规范非接触式办税服务,持续优化各项线上办税功能,保障纳税人的数据安全,按照税务总局部署,厦门市电子税务局代开功能进行了迭代优化,将代开功能进行了全面整合升级。使用电子税务局代开增值税发票,免去了在办税大厅排队的烦恼,还能使用邮寄领取的方式,足不出户就能轻松搞定代开业务。

在电子税务局进行代开增值税专用发票一样方便快捷,能轻松搞定开票,带上营业执照的照片,我们一起来看操作攻略吧!
01办理路径
登录电子税务局 > 我要办税 > 发票使用 > 增值税专用发票,进入功能。


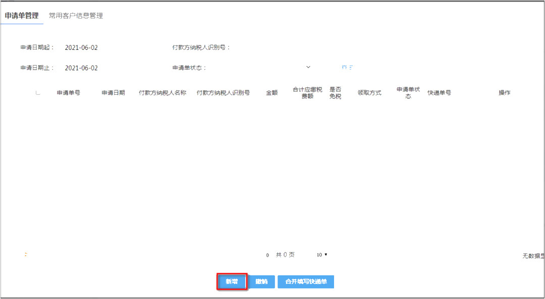
02填写申请信息
点击“新增”功能按钮,进入增值税专用发票申报单填写界面。


注意事项
①请填写所有带 * 的信息。
②使用“选择常用客户”和“添加为常用客户”功能,可选择历史保存和保存本次的付款方信息。
③点击“新增行”功能按钮,填写货物劳务信息。
④如果是货运服务代开,在“是否货运服务”项中选择“是”。
⑤如果是建筑服务代开,需选填建筑服务发生地和项目名称。
⑥填写含税金额后,系统将自动带出不含税金额、税额。
⑦需在“附列资料”中上传营业执照原件照片。
⑧根据实际勾选相应的印花税合同类型。
03提交申请
选择上门领取方式,直接提交申请单;选择邮寄领取方式,勾选需要提交的申请单,点击“合并填写快递单”,填写收件信息。

注意事项
快递收费各区不同,不同区域可能使用不同的快递公司,纳税人收件以快递到付为准。
04填写申请信息
接收到已受理短信,进行税款缴纳,当前系统仅支持企业使用三方协议缴款。


缴款成功后,如选择上门自取,请及时前往办税大厅领取发票。
如选择邮寄领取,就可以耐心等待快递员把发票送上门啦!
注:可自开增值税专用发票的纳税人不得申请代开增值税专用发票哦,小规模纳税人可以申请自开增值税专用发票!
温馨提示
查询和下载电子税务局相关功能的操作手册, 也可以通过点击电子税务局首页右上角下载按钮,打开操作手册下载页面下载。
财税人员必备技能就是报税,想要掌握报税技能,但是没人教?不知道怎么学?不用担心,《做账报税私教班第九季》帮您!涵盖做账、报税、发票、外勤、软件、行业,六大核心技能,助您轻松上岗!点击学习>>
相关推荐:
上一篇:超实用!促销活动中的税务处理大全
下一篇:关联申报有误,在家就能更正啦!
Copyright © 2000 - www.fawtography.com All Rights Reserved. 北京正保会计科技有限公司 版权所有
京B2-20200959 京ICP备20012371号-7 出版物经营许可证
京公网安备 11010802044457号
套餐D大额券
¥
去使用